This website requires JavaScript.
Explore
Help
Sign In
rk3588-game
/
android13
Watch
3
Star
0
Fork
You've already forked android13
0
Code
Issues
Pull Requests
Packages
Projects
Releases
Wiki
Activity
252366dee1
android13
/
external
/
llvm
/
docs
/
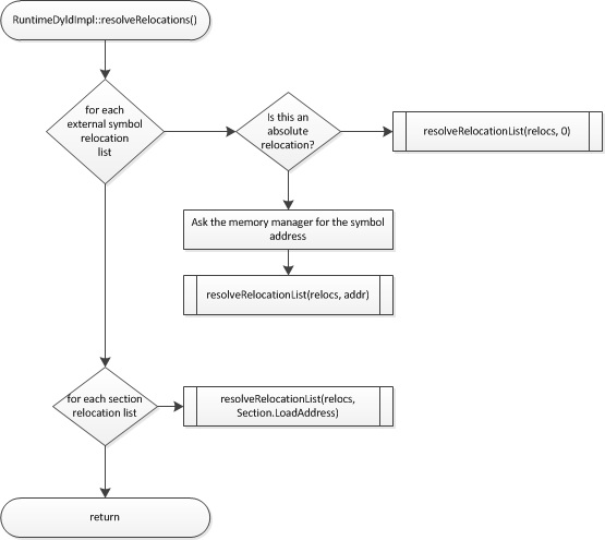
MCJIT-resolve-relocations.png
56 KiB (Stored with Git LFS)
555x495px
Raw
History